Windows CE (.NET) とか IoTとか

組込みWindows と IoTの話を扱います

2012-06-08から1日間の記事一覧

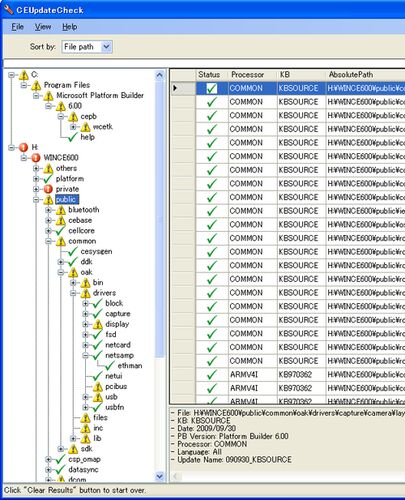
CE6のCEUpdateCheckで特定パスのアップデートを探す方法

CE6

今回は小ネタです。 以前からQFEツール"CEUpdateCheck"をネタにしていますが、今回は特定パス/ファイルのQFEアップデートがインストールされているか/そもそもリリースされているかを調べる方法です。 たとえばこんな時に使います。 1. あるビルドツリーのフ…